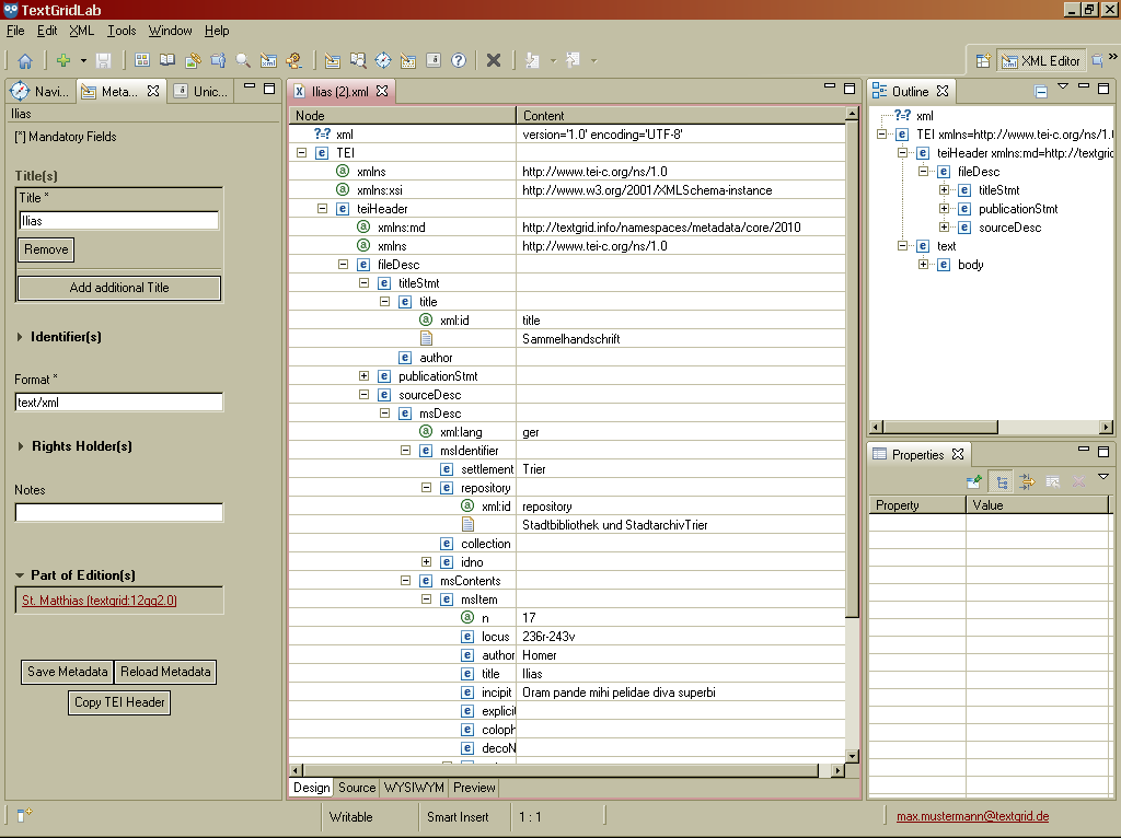
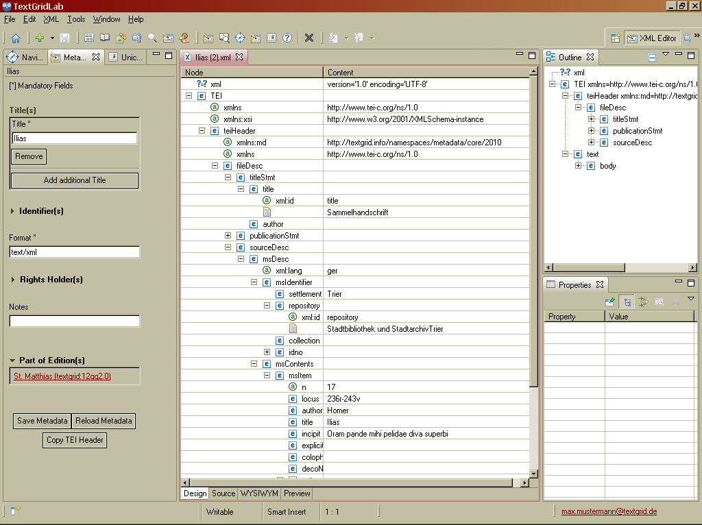
Design View
last modified on Mai 04, 2016
Die Entwurf-Ansicht bietet in der linken Spalte einen Überblick über die Baumstruktur des Dokuments. Die Inhalt-Spalte auf der rechten Seite zeigt das Inhaltsmodell von Elementen, die Werte der Attribute und den Textinhalt an.
Knoten können durch Klicken der Symbole + und – vor ihnen geöffnet und geschlossen werden. Sie können die Werte von Attributen, den Inhalt von Verarbeitungsanweisungen und den Textinhalt von Elementen direkt durch Eingabe in das entsprechende Textfeld in der Spalte ‘Inhalt’ bearbeiten. Sie können die Position von XML-Objekten durch Auswahl des Elements mittels Ziehen und Ablegen an die neue graphisch hervorgehobene Position verändern

| Entwurf-Ansicht |
Attachments
- xml-designview.png (image/png)
- xml-designview.png (image/png)